
Basic JSON Dialogue Tree System
Simple dialogue system I use for my current game.
I am a solo dev so there is AI assistance due to my rustyness with js, but the functionality works the same as when I coded it natively.
all donations will fund my indie game!
find out more here :
https://discord.gg/fwAZmDGPJN
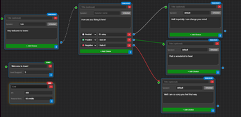
You can add basic stuff like positive negative neutral choices. These values are saved as 1, -1, 0, respectively.
Everything gets exported into 1 json file.
If you export as project notes will be included in the JSON.
Please see the "?" for more help, or the search.
*hot fix for gamemaker import. "text" swapped to "txt" in json. 2/19/26
*Annonate node switched to TextLink . Same thing but with a link
Hope this helps!
| Updated | 10 days ago |
| Published | 21 days ago |
| Status | In development |
| Category | Assets |
| Author | zacmadeagame |
| Tags | dialogue-system, dialogue-tree, game-asset, json, node |
Development log
- Tweaks10 days ago





Leave a comment
Log in with itch.io to leave a comment.